鼠标就是电脑的得力干将,因为我们在电脑上的操作有百分之四十多都需要靠鼠标才能完成的。所以鼠标对于我们来说是占据着十分重要的地位的。接下来小编就来给你们说说鼠标加速怎么关闭。
我们在使用电脑的时候经常都会需要使用到鼠标,所以对于鼠标的相关知识我们应该要了解的多一些。所以今天小编就来给你们讲讲鼠标加速要怎么关,感兴趣的小伙伴们就接着看下去吧~
1.MAC的设置:打开“系统偏好设置”。

关掉鼠标加速电脑图解1
2.找到鼠标选项,WINDOWS系统则是键盘和鼠标选项。

关闭鼠标加速电脑图解2
3.进入后即可根据需要增加或减少鼠标移动速度。

关闭鼠标加速电脑图解3
4.WINDWOS的设置:从开始菜单选中“系统”项并打开。(控制面板)

关闭鼠标加速电脑图解4
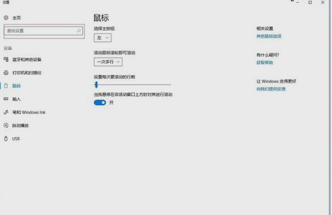
5.然后在“查找设备”里输入“鼠标”,打开鼠标设置。

关掉鼠标加速电脑图解5
6.然后点击“其他鼠标选项”,即可打开鼠标速度设置界面咯。这就是解决方法啦~~

关掉鼠标加速电脑图解6